Perplexity 相信大家都不陌生,作为目前非常主流且口碑极佳的 AI 服务,其 Pro 会员的正常价格是每月 20 美元,与 ChatGPT、Claude 等顶级 AI 同价,一年下来价值高达 240 美元,折合人民币约 1700 多元。

这次的福利虽然存在一些门槛,但几乎所有人都能轻松达到。之前我曾分享过一期关于白嫖 Perplexity Pro 一年的教程,当时通过兑换码确实可以轻松获取,但由于是与三星合作的特定用户活动,兑换码泄露导致不少人“薅了羊毛”,所以官方很快就回收了。
而这一次,我们可以光明正大地领取!因为这是Perplexity 与 PayPal 合作推出的推广活动。简单来说,只要你拥有一个 PayPal 账户,就可以获得!

本文档,我将详细演示具体的领取步骤,包括门槛要求、注意事项,以及如果你还没有 PayPal 账户,我还会教你如何快速轻松地注册一个,满足领取条件。
领取的详细步骤和门槛:
首先,我们需要打开一个专门领取优惠的网页。进入后会看到明确提示:“仅限于 PayPal 用户”。当你连接你的 PayPal 账户并选择一个有效的账单支付方式后,即可获得整整一年的 Perplexity Pro 免费订阅。
地址为:https://www.perplexity.ai/join/p/paypal-subscription

接下来,我们仔细看看领取优惠的具体条款,也就是大家最关心的门槛:

活动时效性: 本次优惠截至今年年底,是一个限时活动。
用户资格: 必须是 Perplexity 的新用户,也就是说,从未付费订阅过或试用过高级版本的用户。如果你之前“薅过羊毛”,没关系,换个邮箱重新注册一个 Perplexity 账号即可。
PayPal 账户要求:
账户需在 9 月 1 日前注册: 这一点大家不用过于担心。虽然活动发布时(8 月 20 日)有此规定,但后面也补充说明,9 月 1 日之后注册的 PayPal 账户,需要满 30 天。所以,目前的简单总结是:只要你拥有一个 PayPal 账号,并且该账号已满 30 天,同时绑定了至少一个支付方式,就可以满足要求。
国家/地区无限制: 无论你是美区、港区,甚至是中国区的 PayPal 账户,都可以参与!
如果你还没有 PayPal 账户,你可以立即注册一个,然后等待一个月后再来领取。只要在 12 月 31 日前完成就行。
开始领取 Perplexity Pro 订阅:
假设你已经拥有一个符合要求的 PayPal 账户,接下来就是领取步骤:
点击“索取 12 个月的 Perplexity Pro”按钮。

登录或注册 Perplexity 账号: 如果你已有符合要求的 Perplexity 账号,直接输入邮箱登录。如果没有,直接创建一个新账号。这里我使用 Google 账号登录,相当于注册一个新账号。

授权: 按惯例进行授权。
关联 PayPal 账户:

如果你之前创建过美区 PayPal 账户,务必注意登录 IP 的一致性,以防触发风控。如果当前节点不适合,请及时切换。
点击 PayPal 按钮,输入你的 PayPal 账号和密码进行登录。

如果设置了两步验证,输入手机身份验证器 App 上的验证码。

选择支付方式: 你的 PayPal 账户中至少需要绑定一个有效的支付方式(如信用卡或借记卡)。请放心,在你免费期结束前,PayPal 不会扣款。 我选择了我的 Visa 信用卡。

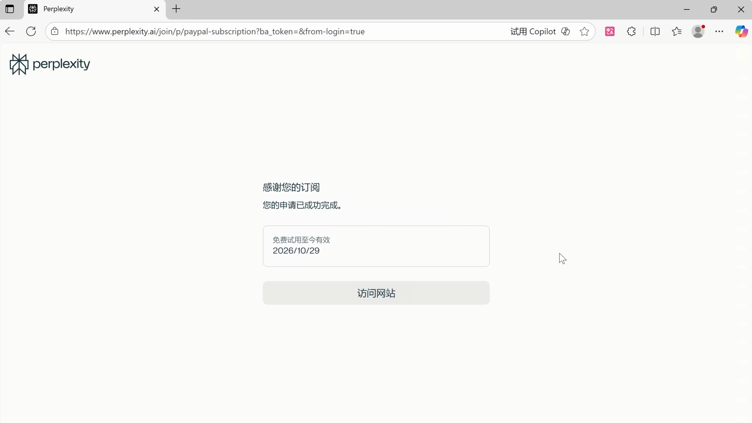
确认资格与接受报价: PayPal 会检查你的资格,通过后会弹出窗口,告知你将获得 12 个月的免费 Pro 订阅,并在一年后开始收费。点击“接受报价”。

申请成功: 弹出界面,表示你的申请已成功完成!


此时,你已经通过连接 PayPal 账户,成功获得了免费一年的 perplexity Pro 订阅!打开 perplexity 网站,你就会看到 Pro 会员的标识。在账户设置中,你可以看到你的订阅信息,有效期为 12 个月,之后将按月收费 20 美元。
取消自动续费:
为了避免将来忘记,我建议大家立即取消订阅的自动续费。点击“管理订阅”,然后选择“取消订阅”。

请注意,这并不是取消你当前的 Pro 资格,而是取消一年后的自动续费。

一年后如果你想续费,可以随时重新点击“续订订阅”。

如何注册中国区 PayPal:
打开注册链接,选择中文界面。
注册链接:https://www.paypal.com/c2/home

点击注册: 选择“个人账户”。

输入手机号: 填写中国大陆手机号,并输入收到的验证码。

填写个人信息:
输入邮箱(不能是已注册过其他区 PayPal 的邮箱)。
国籍选择“中国”。
姓和名务必填写中文,不要拼音。
创建密码。

填写详细信息:
出生日期、身份证号、邮编和地址。请按照身份证信息填写,以便风控时作为证明。地址填一行即可。
勾选同意协议,创建账户。

绑定支付方式: 可以选择绑定借记卡或信用卡,用于消费。如果暂时不绑定,可以选择“以后再说”。
创建用户名: 可自定义用户名,方便收款。
验证邮箱: 输入邮箱收到的验证码。

注册完成后,等待一个月,即可用于领取一年免费的 Perplexity Pro 订阅。如果注册时未绑定支付方式,可以在首页的“银行账户和卡”中关联。




![[镜像] Windows11 24H2 LTSC 26100.1742 - 阿噜噜小栈](https://qcdn.doraera.com/2024/10/20241111144514582.jpg?imageMogr2/format/webp)


暂无评论内容